Перейти к основному содержимому
Перейти к основному содержимому

Going to Production

When deploying ClickStack in production, there are several additional considerations to ensure security, stability, and correct configuration.

Network and port security

By default, Docker Compose exposes ports on the host, making them accessible from outside the container - even if tools like ufw (Uncomplicated Firewall) are enabled. This behavior is due to the Docker networking stack, which can bypass host-level firewall rules unless explicitly configured.

Recommendation:

Only expose ports that are necessary for production use. Typically the OTLP endpoints, API server, and frontend.

For example, remove or comment out unnecessary port mappings in your docker-compose.yml file:

ports:
  - "4317:4317"  # OTLP gRPC
  - "4318:4318"  # OTLP HTTP
  - "8080:8080"  # Only if needed for the API
# Avoid exposing internal ports like ClickHouse 8123 or MongoDB 27017.

Refer to the Docker networking documentation for details on isolating containers and hardening access.

Session secret configuration

In production, you must set a strong, random value for the EXPRESS_SESSION_SECRET environment variable to protect session data and prevent tampering.

Here's how to add it to your docker-compose.yml file for the app service:

  app:
    image: ${IMAGE_NAME_HDX}:${IMAGE_VERSION}
    ports:
      - ${HYPERDX_API_PORT}:${HYPERDX_API_PORT}
      - ${HYPERDX_APP_PORT}:${HYPERDX_APP_PORT}
    environment:
      FRONTEND_URL: ${HYPERDX_APP_URL}:${HYPERDX_APP_PORT}
      HYPERDX_API_KEY: ${HYPERDX_API_KEY}
      HYPERDX_API_PORT: ${HYPERDX_API_PORT}
      HYPERDX_APP_PORT: ${HYPERDX_APP_PORT}
      HYPERDX_APP_URL: ${HYPERDX_APP_URL}
      HYPERDX_LOG_LEVEL: ${HYPERDX_LOG_LEVEL}
      MINER_API_URL: 'http://miner:5123'
      MONGO_URI: 'mongodb://db:27017/hyperdx'
      NEXT_PUBLIC_SERVER_URL: http://127.0.0.1:${HYPERDX_API_PORT}
      OTEL_SERVICE_NAME: 'hdx-oss-api'
      USAGE_STATS_ENABLED: ${USAGE_STATS_ENABLED:-true}
      EXPRESS_SESSION_SECRET: "super-secure-random-string"
    networks:
      - internal
    depends_on:
      - ch-server
      - db1

You can generate a strong secret using openssl:

openssl rand -hex 32

Avoid committing secrets to source control. In production, consider using environment variable management tools (e.g. Docker Secrets, HashiCorp Vault, or environment-specific CI/CD configs).

Secure ingestion

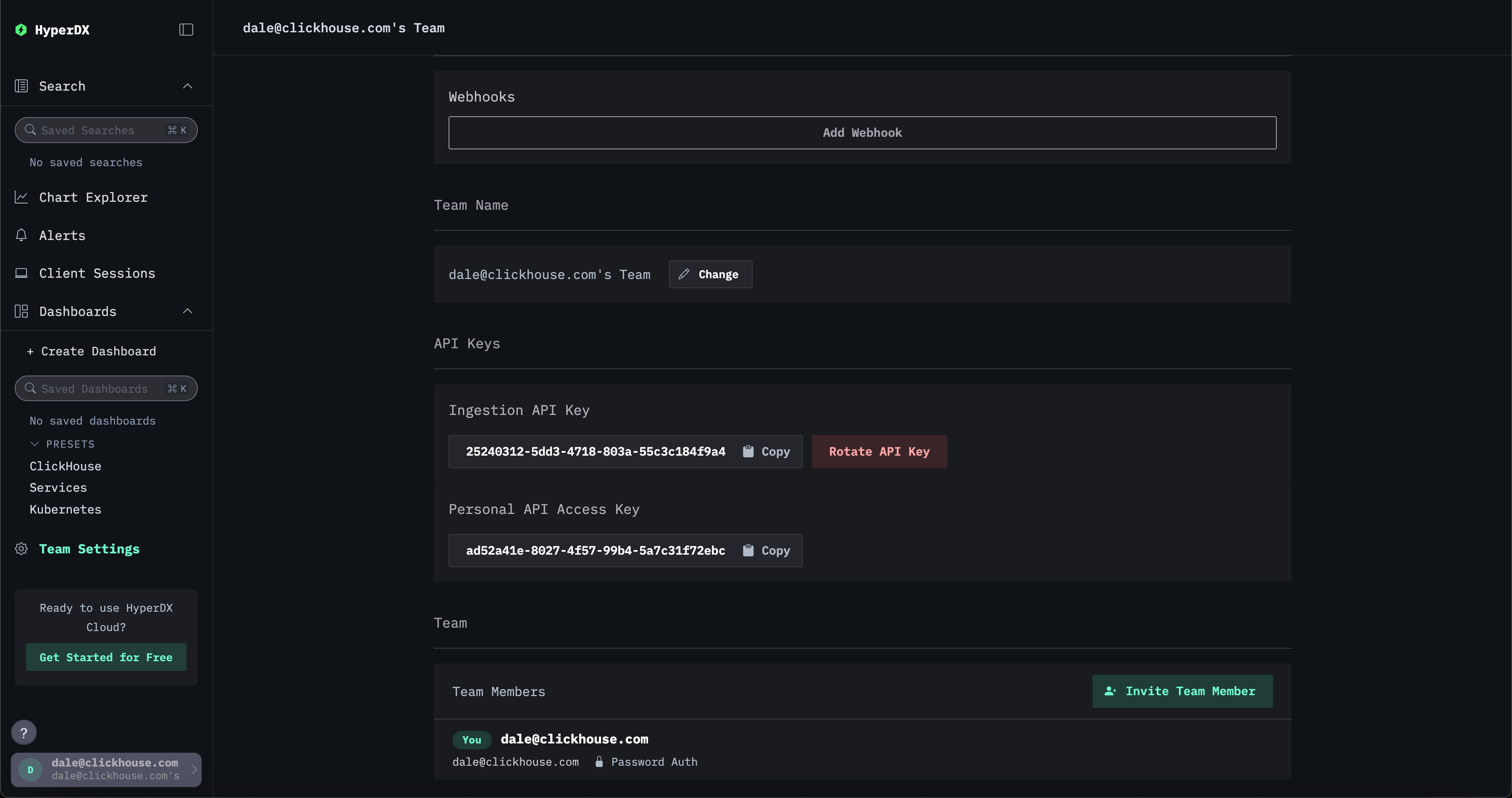
All ingestion should occur via the OTLP ports exposed by ClickStack distribution of the OpenTelemetry (OTel) collector. By default, this requires a secure ingestion API key generated at startup. This key is required when sending data to the OTel ports, and can be found in the HyperDX UI under Team Settings → API Keys.

Ingestion keys

Additionally, we recommend enabling TLS for OTLP endpoints and creating a dedicated user for ClickHouse ingestion.

ClickHouse

For production deployments, we recommend using ClickHouse Cloud, which applies industry-standard security practices by default - including enhanced encryption, authentication and connectivity, and managed access controls. See "ClickHouse Cloud" for a step-by-step guide of using ClickHouse Cloud with best practices.

User permissions

HyperDX user

The ClickHouse user for HyperDX only needs to be a readonly user with access to change the following settings:

  • max_rows_to_read (at least up to 1 million)
  • read_overflow_mode
  • cancel_http_readonly_queries_on_client_close
  • wait_end_of_query

By default the default user in both OSS and ClickHouse Cloud will have these permissions available but we recommend you create a new user with these permissions.

Database and ingestion user

We recommend creating a dedicated user for the OTel collector for ingestion into ClickHouse and ensuring ingestion is sent to a specific database e.g. otel. See "Creating an ingestion user" for further details.

Self-managed security

If you are managing your own ClickHouse instance, it's essential to enable SSL/TLS, enforce authentication, and follow best practices for hardening access. See this blog post for context on real-world misconfigurations and how to avoid them.

ClickHouse OSS provides robust security features out of the box. However, these require configuration:

See also external authenticators and query complexity settings for managing users and ensuring query/resource limits.

Configure Time To Live (TTL)

Ensure the Time To Live (TTL) has been appropriately configured for your ClickStack deployment. This controls how long data is retained for - the default of 3 days often needs to be modified.

MongoDB guidelines

Follow the official MongoDB security checklist.

ClickHouse Cloud

The following represents a simple deployment of ClickStack using ClickHouse Cloud which meets best practices.

Create a service

Follow the getting started guide for ClickHouse Cloud to create a service.

Copy connection details

To find the connection details for HyperDX, navigate to the ClickHouse Cloud console and click the Connect button on the sidebar recording the HTTP connection details specifically the url.

While you may use the default username and password shown in this step to connect HyperDX, we recommend creating a dedicated user - see below

Connect Cloud

Create a HyperDX user

We recommend you create a dedicated user for HyperDX. Run the following SQL commands in the Cloud SQL console, providing a secure password which meets complexity requirements:

CREATE USER hyperdx IDENTIFIED WITH sha256_password BY '<YOUR_PASSWORD>' SETTINGS PROFILE 'readonly';
GRANT sql_console_read_only TO hyperdx;

Prepare for ingestion user

Create an otel database for data and a hyperdx_ingest user for ingestion with limited permissions.

CREATE DATABASE otel;
CREATE USER hyperdx_ingest IDENTIFIED WITH sha256_password BY 'ClickH0u3eRocks123!';
GRANT SELECT, INSERT, CREATE TABLE, CREATE VIEW ON otel.* TO hyperdx_ingest;

Deploy ClickStack

Deploy ClickStack - the Helm or Docker Compose (modified to exclude ClickHouse) deployment models are preferred.

Deploying components separately

Advanced users can deploy the OTel collector and HyperDX separately with their respective standalone deployment modes.

Instructions for using ClickHouse Cloud with the Helm chart can be found here. Equivalent instructions for Docker Compose can be found here.

Visit http://localhost:8080 to access the HyperDX UI.

Create a user, providing a username and password which meets the requirements.

HyperDX UI

On clicking Create you'll be prompted for connection details.

Connect to ClickHouse Cloud

Using the credentials created earlier, complete the connection details and click Create.

HyperDX Cloud

Send data to ClickStack

To send data to ClickStack see "Sending OpenTelemetry data".